您的位置首页生活百科

鸿蒙系统怎么换回安卓系统

鸿蒙系统怎么换回安卓系统

的有关信息介绍如下:

使用华为手机助手可以换回安卓系统,其方法如下:

工具/原料:台式电脑,华为P30,鸿蒙2.0系统,华为助手。

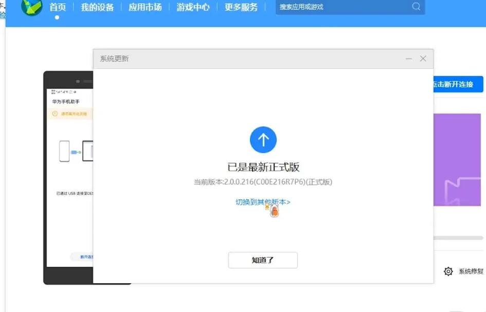
1、手机连接电脑后打开华为手机助手,选择系统更新。

鸿蒙系统怎么换回安卓系统

2、点击后选择切换其他版本。

鸿蒙系统怎么换回安卓系统

3、点击切换到其他版本后,就可以看到安卓的,点击恢复后等待一段时间就换回安卓系统了。

鸿蒙系统怎么换回安卓系统