您的位置首页生活百科

电脑总是跳出debug assertion failed怎么解决

电脑总是跳出debug assertion failed怎么解决

的有关信息介绍如下:

1、运行时候出现以错误:

电脑总是跳出debug assertion failed怎么解决

2、原因:函数过于旧,不安全。代码逻辑有问题 或者 函数参数写错了(大小写, 符号中文等)

电脑总是跳出debug assertion failed怎么解决

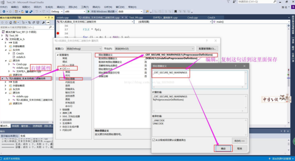
3、解决方式:运行环境需要设置,fopen()函数已经被新的fopen_s()取代,仍然使用需要修改一处环境   在如图的地方复制添加这句话 _CRT_SECURE_NO_WARNINGS  在最下面 然后点击保存即可以:

电脑总是跳出debug assertion failed怎么解决